Löschung nicht verwendeter Medien am 16.09.2024
Leere Ordner werden kurze Zeit später ebenfalls gelöscht
2024/08/12
Alle Medien, die zuletzt vor 2023 geändert wurden und aktuell nicht verwendet werden, werden wir automatisiert löschen. Medien, die irgendwo verwendet werden oder erst in neuerer Zeit hochgeladen bzw. bearbeitet worden sind, sind hiervon nicht betroffen!
Warum löschen wir Medien?
Eine wachsende Datenmenge in FirstSpirit sorgt generell für längere Ladezeiten und eine schlechtere Performanz. Somit kann auch die Bedienbarkeit darunter leiden, indem FirstSpirit möglicherweise langsamer reagiert und Prozesse länger dauern. Der Festplattenbedarf vergrößert sich, so dass wir zusätzliche Ressourcen bereitstellen müssen.
Medien nehmen grundsätzlich den größten Teil der Datenmenge in FirstSpirit ein, daher setzen wir an dieser Stelle an. Leider verbleiben immer wieder ungenutzte Medien in FirstSpirit, z. B., weil Seiten im Inhalt gelöscht worden sind, nicht jedoch die darin verwendeten Medien.
Um unsere Server-Ressourcen besser zu nutzen, werden wir nun erneut wie bereits Ende 2022 alle älteren, nicht verwendeten Medien löschen.
Was bedeutet “nicht verwendete Medien”?
Medien werden in der Regel in FirstSpirit hochgeladen, um diese anschließend in Inhalten, Datensätzen etc. zu verwenden, damit diese dann entsprechend auf der Webseite angezeigt oder verknüpft werden.
Werden Medien nicht irgendwo eingebunden, bedeutet dies, dass sie nicht verwendet werden. Eingebunden sind Medien immer dann, wenn in irgendeiner Form eine Verknüpfung auf diese besteht, unabhängig vom Bereich in FirstSpirit (Inhalte, Datenquellen, Struktur).
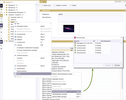
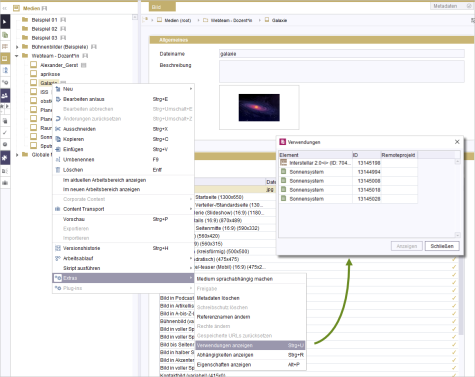
Sie können überall in FirstSpirit mittels Kontextmenübefehl Extras → Verwendungen anzeigen oder schneller mit der Tastenkombination Strg + U (“Usages”) prüfen, ob ein Objekt verwendet wird. Rechts sehen Sie dies anhand eines Beispiels. Wird ein Objekt nicht verwendet, erscheint lediglich die Meldung, dass keine Verwendungen vorhanden sind.
Wie kann ich einzelne Medien erhalten?
Falls Sie ein nicht verwendetes Medium erhalten wollen, dessen letzte Bearbeitung bereits länger zurück liegt (vor 01.01.2023), haben Sie folgende Möglichkeiten:
- Wenn Sie annehmen, das Medium noch einmal in FirstSpirit verwenden zu wollen, nehmen Sie eine kleine Anpassung an dem entsprechenden Medium vor (bspw. ein Leerzeichen in die Beschreibung einfügen, sichern und dies wieder rückgängig machen) und speichern Sie dieses mit anschließender Freigabe.
- Andernfalls, wenn Sie nicht vorhaben, das Medium später noch mal auf einer Webseite in FirstSpirit zu verwenden, aber dennoch eine Kopie sichern möchten, laden Sie das Medium lokal auf Ihre Festplatte herunter. Achten Sie bei sprachabhängigen Medien darauf, dass hier zwei Varianten (eine pro Sprache) vorliegen können.
Löschungen von leeren Medienordnern im Anschluss
Da durch die automatischen Löschungen der Medien leere Ordner entstehen können, werden wir nach vier Wochen alle leeren Medienordner, deren letzte Bearbeitung mindestens vier Wochen zurück liegt, ebenfalls löschen. Dies betrifft auch alle älteren Ordner, in die noch nie ein Medium hochgeladen worden ist, sofern diese nicht erst innerhalb des Intervalls von vier Wochen angelegt wurden.
Wie lang kann ich gelöschte Medien/Ordner wiederherstellen?
Falls Sie feststellen, dass durch die automatisierte Löschung Medien oder Ordner entfernt worden sind, die Sie doch noch benötigen, können Sie diese bis zur nächsten Archivierung (erster Sonntag im November) wiederherstellen. Anschließend wird dies nicht mehr möglich sein!
 
 
 
